Harmonized Architecture Reference for Technical Standards
Home
About
HTG 7
Methodology
Architecture
Standards Basis
Analysis Methodology
Analysis Products
ITS Service Packages
Solutions
Triples and Solutions
Terminology
Viewpoint Reference
Physical
Communications
Functional
Enterprise
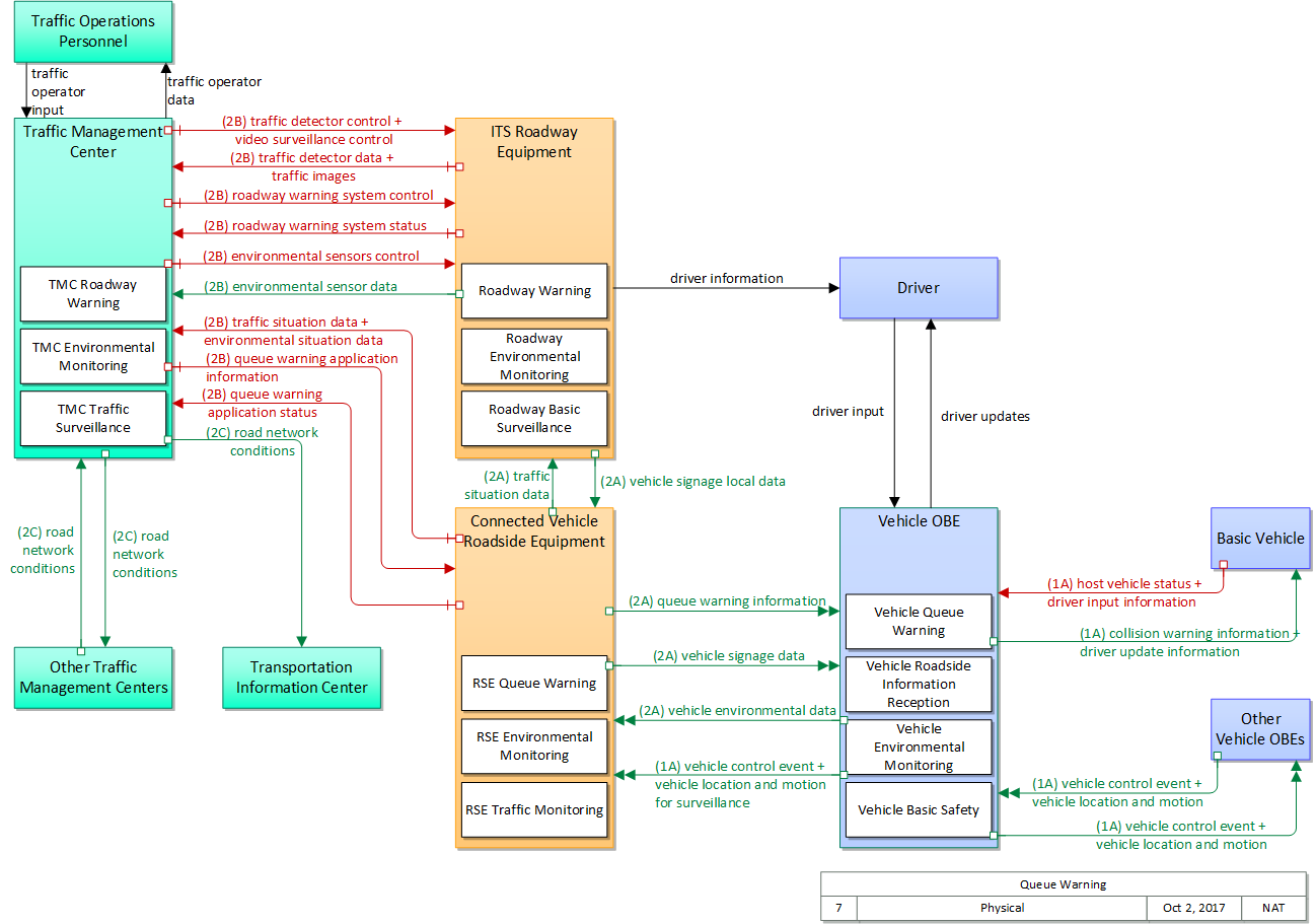
Queue Warning
The physical diagram can be viewed in SVG or PNG format and the current format is
SVG
.
Note that the PNG diagrams are not hyperlinked.
View SVG Diagram
View PNG Diagram