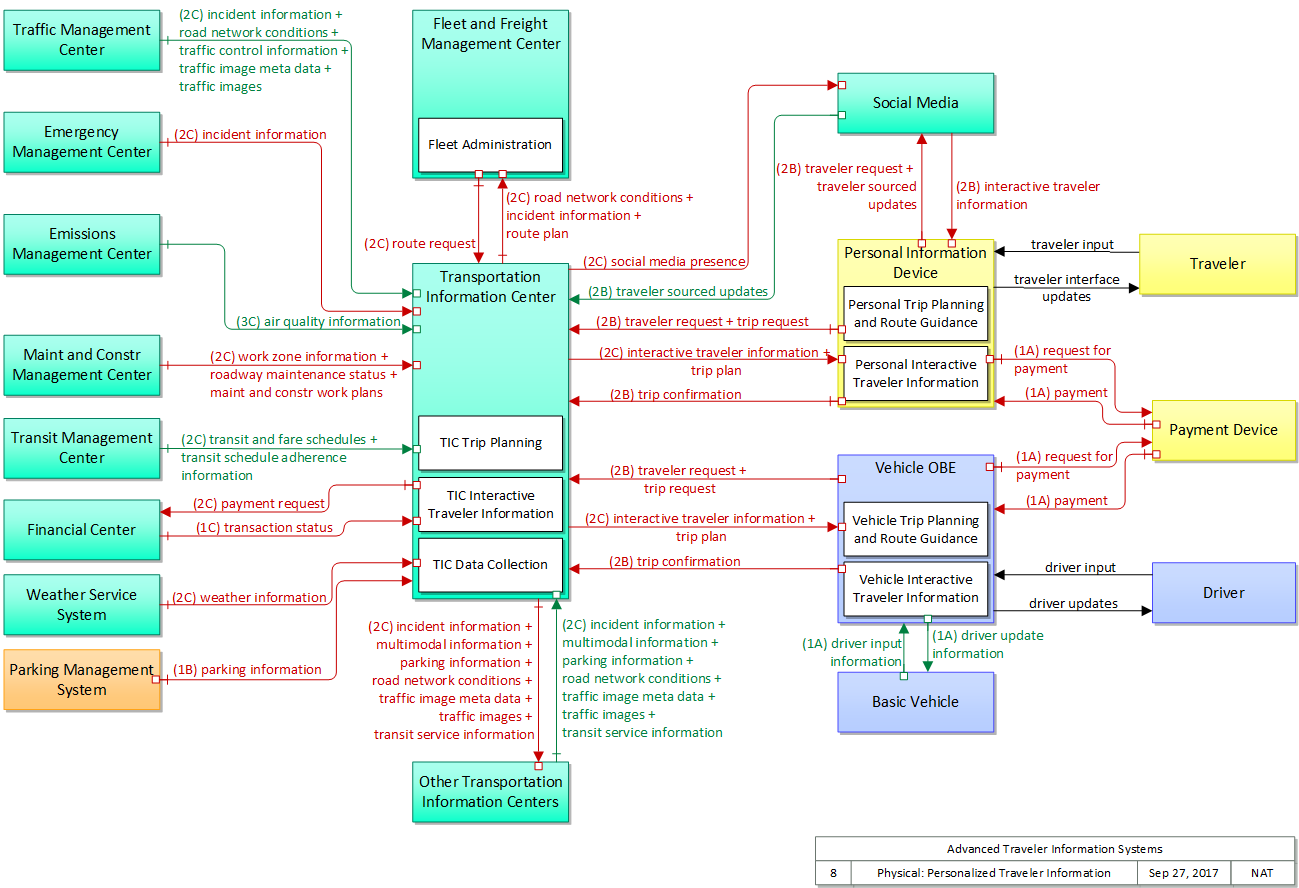
Advanced Traveler Information Systems

The physical diagram can be viewed in SVG or PNG format and the current format is SVG.
Note that the PNG diagrams are not hyperlinked.
View SVG Diagram
View PNG Diagram